【故事剧情】
Tony 用的笔记本电脑还是大学时候买的,到现在已经用了5年,虽然后面加过一次内存,也换过一次硬盘,但仍然跟不上 Tony 对性能的要求,改变不了它被淘汰的命运,是时候该换一台新的电脑了……
换什么电脑呢?MacBook,ThinkPad,还是台式机?经过几番思考之后,Tony 还是决定买台式机,因为作为软件开发,台式机性能会更高,编译程序也会更快。确定台式机后,一个新的问题又来了,是买一个整机呢,还是自己组装呢?在反复纠结两天之后,Tony 还是决定自己亲自动手组装。一来自己也了解一些硬件知识,正好趁这次机会对自己的知识做一个检验和实践;二来自己组装能便宜一大笔钱!
于是 Tony 在京东上浏览了各个配件,花了一个星期进行精心挑选(这可真是一个精细的活,需要考虑各种型号的性能,还要考虑不同硬件之间的兼容性,还需知道各个配件的尺寸确保能正常放进机箱,因为选的是小机箱),终于确定了各个子配件:
GIGABYTE Z170M M-ATX 的主板、Intel Core i5-6600K 的 CPU、Kingston Fury DDR4 的内存、Kingston V300 的 SSD 硬盘、Colorful iGame750 的显卡、DEEPCOOL 120T 水冷风扇、Antec VP 450P 的电源、AOC LV243XIP 的显示器、SAMA MATX 小板机箱……
周末,Tony 花了一天的时间才把这些配件组装成一个完整的整机。一次点亮,Tony 成就感十足!与购买相同性能的整机相比,不仅价格减了三成,而且加深了对各个硬件的了解。

只要你对硬件稍微有一些了解,或者打开过机箱换过组件,一定知道 CPU、内存、显卡是插在主板上的,而硬盘也是连在主板上的,在机箱的后面有一排的插口,可以连接鼠标、键盘、耳麦、摄像头等外接配件,而显示器需要单独插电源才能工作。我们可以用代码来模拟台式电脑的组成,这里假设每一个组件都有开始工作和结束工作两个功能,还可以显示自己的信息和组成结构。
源码示例:
class Component:
"组件,所有子配件的基类"
def __init__(self, name):
self._name = name
def showInfo(self, indent = ""):
pass
def isComposite(self):
return False
def startup(self, indent = ""):
print(indent + self._name + " 准备开始工作...")
def shutdown(self, indent = ""):
print(indent + self._name + " 即将结束工作...")
class CPU(Component):
"中央处理器"
def __init__(self, name):
super().__init__(name)
def showInfo(self, indent):
print(indent, end="")
print("CPU:" + self._name + ",可以进行高速计算。")
class MemoryCard(Component):
"内存条"
def __init__(self, name):
super().__init__(name)
def showInfo(self, indent):
print(indent, end="")
print("内存:" + self._name + ",可以缓存数据,读写速度快。")
class HardDisk(Component):
"硬盘"
def __init__(self, name):
super().__init__(name)
def showInfo(self, indent):
print(indent, end="")
print("硬盘:" + self._name + ",可以永久存储数据,容量大。")
class GraphicsCard(Component):
"显卡"
def __init__(self, name):
super().__init__(name)
def showInfo(self, indent):
print(indent, end="")
print("显卡:" + self._name + ",可以高速计算和处理图形图像。")
class Battery(Component):
"电源"
def __init__(self, name):
super().__init__(name)
def showInfo(self, indent):
print(indent, end="")
print("电源:" + self._name + ",可以持续给主板和外接配件供电。")
class Fan(Component):
"风扇"
def __init__(self, name):
super().__init__(name)
def showInfo(self, indent):
print(indent, end="")
print("风扇:" + self._name + ",辅助CPU散热。")
class Displayer(Component):
"显示器"
def __init__(self, name):
super().__init__(name)
def showInfo(self, indent):
print(indent, end="")
print("显示器:" + self._name + ",负责内容的显示。")
class Composite(Component):
"配件组合器"
def __init__(self, name):
super().__init__(name)
self._components = []
def showInfo(self, indent):
print(self._name + ",由以下部件组成:")
indent += "\t"
for element in self._components:
element.showInfo(indent)
def isComposite(self):
return True
def addComponent(self, component):
self._components.append(component)
def removeComponent(self, component):
self._components.remove(component)
def startup(self, indent):
super().startup(indent)
indent += "\t"
for element in self._components:
element.startup(indent)
def shutdown(self, indent):
super().startup(indent)
indent += "\t"
for element in self._components:
element.shutdown(indent)
class Mainboard(Composite):
"主板"
def __init__(self, name):
super().__init__(name)
def showInfo(self, indent):
print(indent + "主板:", end="")
super().showInfo(indent)
class ComputerCase(Composite):
"机箱"
def __init__(self, name):
super().__init__(name)
def showInfo(self, indent):
print(indent + "机箱:", end="")
super().showInfo(indent)
class Computer(Composite):
"电脑"
def __init__(self, name):
super().__init__(name)
def showInfo(self, indent):
print(indent + "电脑:", end="")
super().showInfo(indent)
测试代码:
def testComputer():
cpu = CPU("Intel Core i5-6600K")
memoryCard = MemoryCard("Kingston Fury DDR4")
hardDisk = HardDisk("Kingston V300 ")
graphicsCard = GraphicsCard("Colorful iGame750")
mainBoard = Mainboard("GIGABYTE Z170M M-ATX")
mainBoard.addComponent(cpu)
mainBoard.addComponent(memoryCard)
mainBoard.addComponent(hardDisk)
mainBoard.addComponent(graphicsCard)
battery = Battery("Antec VP 450P")
fan = Fan("DEEPCOOL 120T")
computerCase = ComputerCase("SAMA MATX")
computerCase.addComponent(battery)
computerCase.addComponent(mainBoard)
computerCase.addComponent(fan)
displayer = Displayer("AOC LV243XIP")
computer = Computer("Tony DIY电脑")
computer.addComponent(displayer)
computer.addComponent(computerCase)
computer.showInfo("")
print("\n开机过程:")
computer.startup("")
print("\n关机过程:")
computer.shutdown("")
输出结果:
电脑:Tony DIY电脑,由以下部件组成:
显示器:AOC LV243XIP,负责内容的显示。
机箱:SAMA MATX,由以下部件组成:
电源:Antec VP 450P,可以持续给主板和外接配件供电。
主板:GIGABYTE Z170M M-ATX,由以下部件组成:
CPU:Intel Core i5-6600K,可以进行高速计算。
内存:Kingston Fury DDR4,可以缓存数据,读写速度快。
硬盘:Kingston V300 ,可以永久存储数据,容量大。
显卡:Colorful iGame750,可以高速计算和处理图形图像。
风扇:DEEPCOOL 120T,辅助CPU散热。
开机过程:
Tony DIY电脑 准备开始工作...
AOC LV243XIP 准备开始工作...
SAMA MATX 准备开始工作...
Antec VP 450P 准备开始工作...
GIGABYTE Z170M M-ATX 准备开始工作...
Intel Core i5-6600K 准备开始工作...
Kingston Fury DDR4 准备开始工作...
Kingston V300 准备开始工作...
Colorful iGame750 准备开始工作...
DEEPCOOL 120T 准备开始工作...
关机过程:
Tony DIY电脑 准备开始工作...
AOC LV243XIP 即将结束工作...
SAMA MATX 准备开始工作...
Antec VP 450P 即将结束工作...
GIGABYTE Z170M M-ATX 准备开始工作...
Intel Core i5-6600K 即将结束工作...
Kingston Fury DDR4 即将结束工作...
Kingston V300 即将结束工作...
Colorful iGame750 即将结束工作...
DEEPCOOL 120T 即将结束工作...
Tony 自己 DIY 组装的电脑是由各个配件组成的,在组装之前,就是一个个 CPU、硬盘、显卡等配件,不能称之为电脑,只有把它们按正确的方式组装在一起,配合操作系统才能正常运行。一般人使用电脑并不会关注内部的组成结构,只会关注一台整机。
这里有明显的部分与整体的关系,主板、电源等是电脑的一部分,而主板上又有 CPU、硬盘、显卡,它们又可以认为是主板的一部分。像电脑一样,把对象组合成树形结构,以表示“部分-整体”的层次结构的程序设计模式就叫组合模式。组合模式使得用户对单个对象和组合对象的使用具有一致性,使用组合对象就像使用一般对象一样,不便关心内部的组织结构。
如上面的示例中,组合的电脑具有明显层次组合关系,如:

我们将这种层次关系转换成对象的组合关系如下:

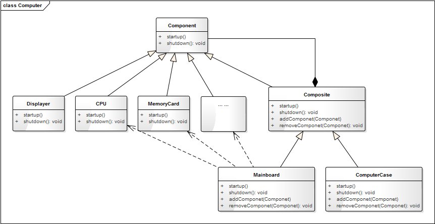
根据上面组装电脑的示例,将组合模式抽象成一般化的类图关系如下:

这里 Composite 就是组合对象,组合对象可以添加或删除组件,它本身也是一个组件,因此组合对象可以像一般对象一样被使用,因为它也实现了 Component的feature() 方法。
组合模式是一个非常常用的模式,你可能在有意或无意间就已经用上了,比如公司(各个部门或各个子公司)的组织架构,学校各个学院-班级的关系。
如在图形绘制系统中,图元(GraphicUnit)可以有多种不同的类型:Text、Line、Rect、Ellipse 等,还可以是矢量图(vectorgraph)。而矢量图本身又是由一个或多个 Text、Line、Rect、Ellipse 组成。但所有的图元都有一个共同的方法,那就是 draw()。这里就得用组合模式。

在一些层次结构太深的场景中,组合结构会变得太庞杂。